Chiron logo Chiron Zorgplanner
Handleiding
×
Menu

5.5.3. Woord acties

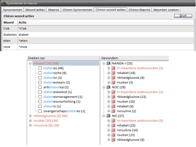
Het laatste trucje om NNN-items makkelijk vindbaar te maken zijn de woord acties. Woord acties zijn niks anders dan jij typt een bepaald woord en Chiron maakt daar iets anders van. In het scherm waar je zoekt op “diabetes” heb je de woord actie “diabetes” wordt “diabet” (zie Beheer en Chiron woord acties) al gezien:
 
We doen deze woord actie omdat we ook de resultaten willen hebben van b.v. “diabetici”. Trouwens “^CVA” hebben we nodig omdat we een minimale woordlengte hebben van 4 tekens en we toch graag op “CVA” (inclusief koppelwoorden) willen kunnen zoeken:
 
 
Door een goede combinatie van Koppelwoorden, Macro’s en Woordacties kun je hele krachtige zoekopdrachten met veel specialistische kennis beschikbaar maken aan anderen. Voorbeeld: ik maak een eigen woord actie “reuma” wordt “#reuma”. Dan krijg ik nu dat iedereen die in het Analyseer venster zoekt op “reuma” ook zoekt op alle koppelwoorden en dat de macro “reuma” wordt uitgevoerd. Zo krijg je met 1 woord meteen het hele vakgebied “Reumatologie” zichtbaar: welke NNN-items gaan over reuma!
 
 
Door het maken van je eigen koppelwoorden en macro’s maak je je eigen leven en stuk gemakkelijker. Stuur je deze gegevens op naar MedIctcare dan kunnen wij de Chiron koppelwoorden en macro’s uitbreiden en op deze manier jullie kennis met elkaar delen. Samen kunnen we NNN veel beter toegankelijk maken.